1. Manipulating Images
Module 1 Introduction
Built-In Libraries vs. External Libraries,
What is an API?
How to Make Sense of an API?
How to Use PIL for Working With Images
Project Problem Statement
2. Interacting with Web Services
thats include:
Module 2 Introduction,
Web Applications and Services,
Data Serialization
Data Serialization Formats,
More About JSON,
The Python Requests Library
Useful Operations for Python Requests,
HTTP GET and POST Methods,
What is Django?,
Project Problem Statement
3. Automatic Output Generation
Module 3 Introduction
Introduction to Python Email Library,
Adding Attachments,
Sending the Email Through an SMTP Server
Introduction to Generating PDFs,
Adding Tables to our PDFs,
Adding Graphics to our PDFs
Project Problem Statement
4. Putting It All Together
Module 4 Introduction,
Project Problem Statement,
How to Approach the Problem
What is Automation in Python?
Why is IT automation used?
IT automation is used to replace time-consuming tasks
it allows IT staff to keep up with the increasing
scale and complexity of IT operations and infrastructure
IT automation allows teams to operate in a setting where
it’s not uncommon to need to
(for example) set up and configure thousands of servers.
advantages of IT automation
Cost savings,
Time savings,
Faster operations,
Reduced errors,
Better security,
disadvantages of IT automation
Inflexibility,
Investment cost,
Increased consequences for errors
What tasks can Python automate?
Python Automation Ideas
Sending out, replying to, and sorting emails.
Filling out PDFs and Excel files.
Sending HTTP requests.
Converting image files.
Performing quick math equations.
Calculating exchange rates.
Scraping data from web pages and saving it in the harddrive.
Why is IT automation used?
IT automation is used to replace time-consuming tasks
it allows IT staff to keep up with the increasing
scale and complexity of IT operations and infrastructure
IT automation allows teams to operate in a setting
where it’s not uncommon to need to
(for example) set up and configure thousands of servers.
advantages of IT automation
Cost savings,
Time savings,
Faster operations,
Reduced errors,
Better security,
disadvantages of IT automation
Inflexibility,
Investment cost,
Increased consequences for errors
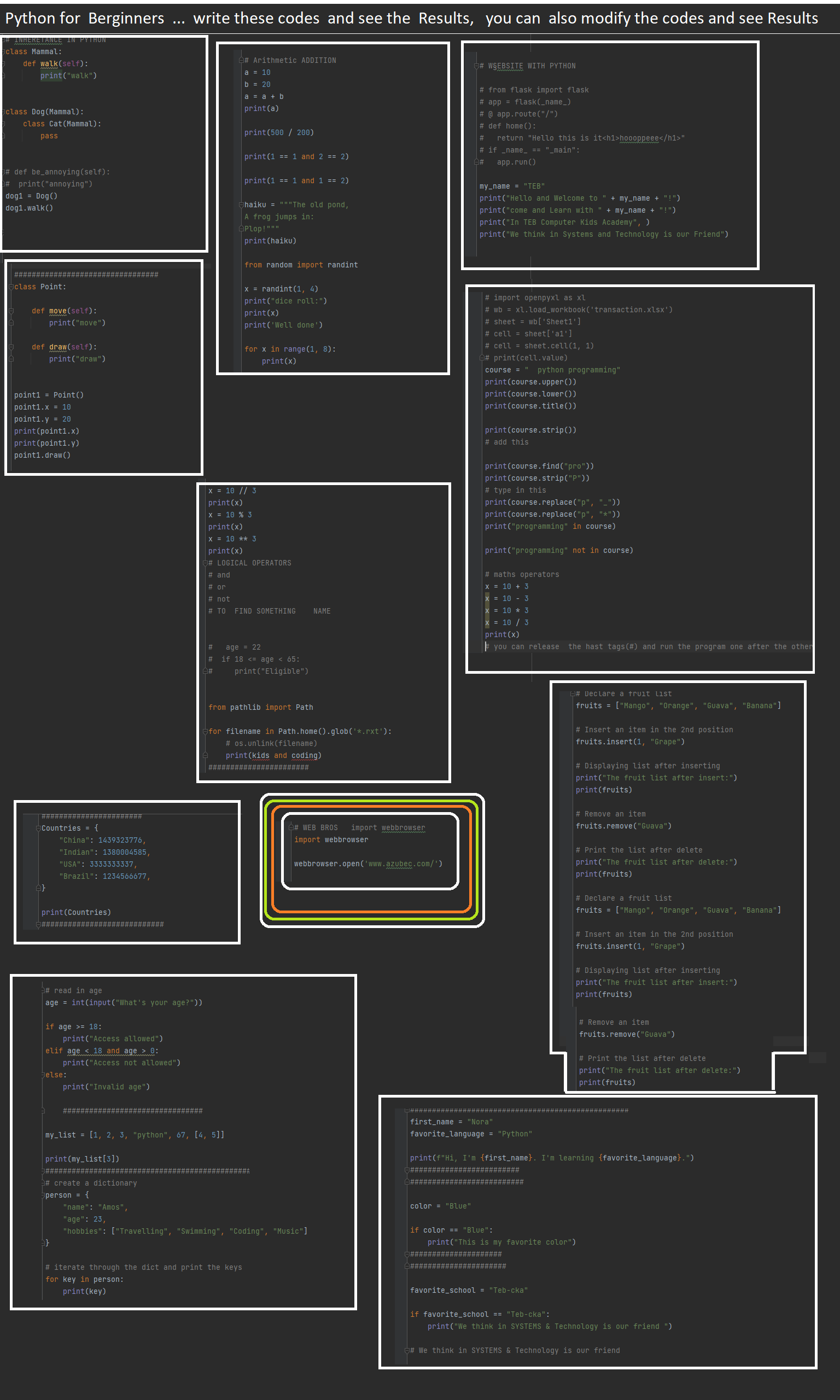
additional python programming examples
write these text code to your python editor and run the program,
you can do some changes in the text codes
and see what the result might be...leaning by doing principle!